반응형

[MySql & Mariadb] MySQL Workbench 워크벤치로 데이터베이스 .mwb 파일 만들기 (ERD 만들기)
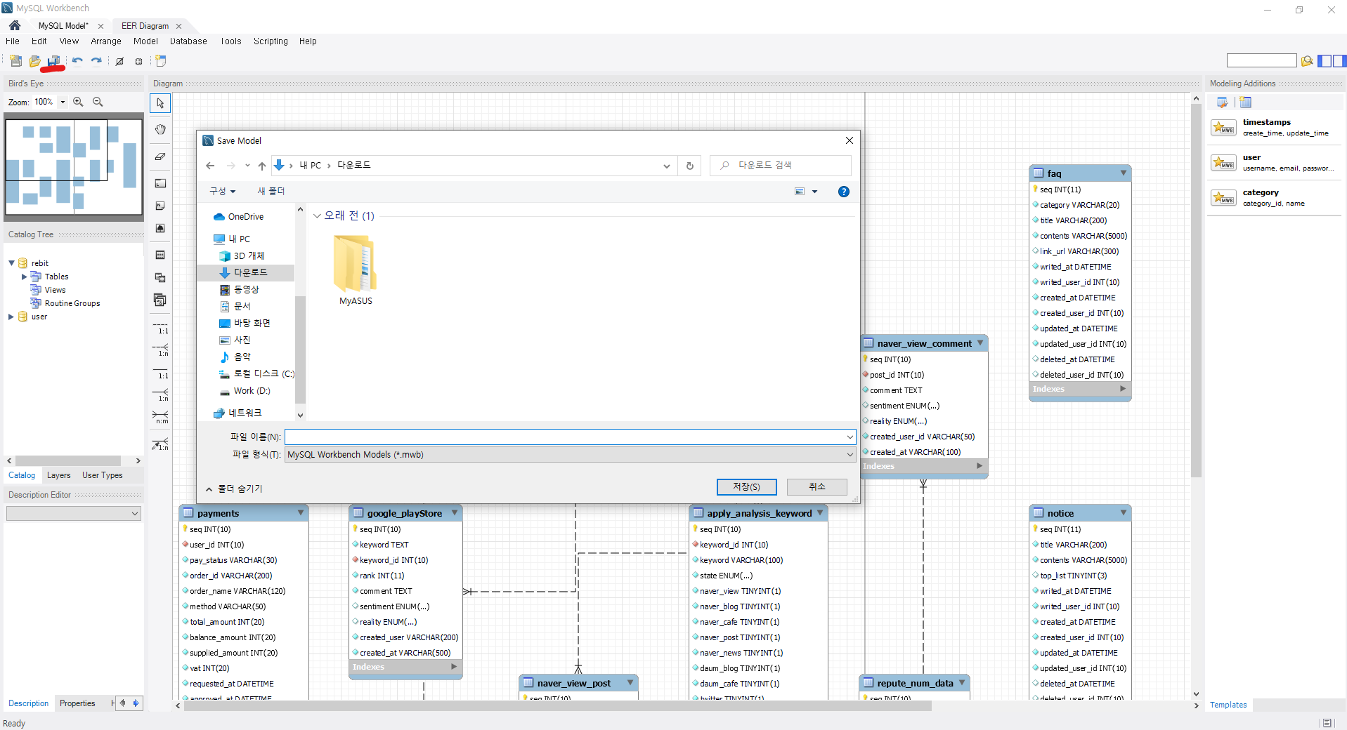
워크벤치 실행시킨 후 사진처럼 따라 하시면 됩니다 :)

1. 데이터베이스 연결

2. 데이터베이스 선택 (이후 다른 설정 없이 Next만 누르면 끝입니다.)

3. 저장하기!

4. 아래 파일실행하시면 언제든지 데이터베이스 ERD 를 보실 수 있습니다 !

728x90
반응형
'여러가지 > Database' 카테고리의 다른 글
| [MySql & Mariadb] DB 현재 접속량, 최대 접속량 확인 방법 및 변경 방법 !! (0) | 2023.02.20 |
|---|---|
| [MySql & Mariadb] windows 10 CMD에서 DB 끄고 키는 방법 !! (0) | 2023.01.27 |
| [MySql & Mariadb] AUTO_INCREMENT(오토인크리먼트) 초기화 하는 초간단 방법 !! (0) | 2022.09.26 |
| [MySql & Mariadb] DB(데이터베이스) 덤프 하는 방법 !! (mysqldump) + 임포트 방법! (0) | 2022.09.01 |
| [MySql & Mariadb] mysql: [ERROR] unknown variable 'symbolic-links=0' 에러 발생시 해결방법 !! (0) | 2022.08.27 |
댓글